proteus logo
 
Basic Tutorial Chapters
3

Loading a Guideline

Selecting and loading of a guideline

Click on the [Pick] button. This will open up a small window with a list of sample guidelines available on your system. Select “Magsulf Therapy (eclampsia/severe preeclampsia)” from the list and click on the [Open] button. This loads the selected guideline into Protean.

Note: Please note that the Magsulf guideline described here and provided as a sample with Protean, is not an authoritative rendition of magsulf therapy regimens recommended and followed by any institution or authoritative medicial literature resource, but is a variant of one such regimen used here to demonstrate some of the capabilities of the Proteus model. The readers are recommended to look at this guideline only as an example of Proteus capabilities and not at its medical correctness or scientific accuracy.

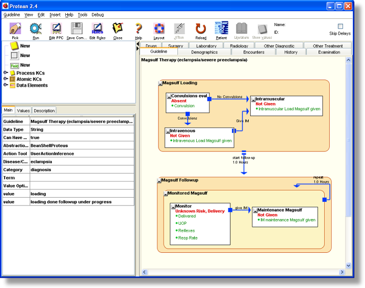
Figure 1.

Figure 2.

Exploring a Guideline and its KCs

The background of the main panel, which has now changed color to a pale yellow, represents the guideline. You will also notice that some of the buttons on toolbar that were initially disabled are now enabled. The title of the guideline is shown on the upper left corner of the main panel. The rounded rectangles with beige color are Process Knowledge Components (PKCs), representing processes and the white rectangles are the Atomic Knowledge Components that represent actions or events. Note that other KCs may be nested within PKCs.

This guideline is for administration of Magnesium Sulfate (magsulf) in cases with severe preeclampsia or eclampsia. The top PKC, “Magsulf Loading” is for deciding the route of the loading dose of magsulf, and the lower PKC is for deciding if subsequent doses have to be administered or not.

To decide the route for the loading dose of magsulf, whether the patient is having or has had convulsions is ascertained, in which case, magsulf is given intravenously, otherwise it is given intramuscularly. The first AKC, “Convulsions eval” in the top PKC represents the observation/question about convulsions. The arrow from the AKC to the “Intramuscular” KC represents triggering of the latter based upon an inference that the “Magsulf Loading” PKC will make. Such Inferential Proteus Activity Links (PALs) are denoted by filled square at their trigger end. The label on the PAL may indicate the condition under which the PAL is triggered. In this case, the PAL has a label, “No Convulsions”, indicating its triggering when the patient is found to have no convulsions.

Another inferential PAL emanates from the “Convulsions eval” AKC to link it with the third KC, “Intravenous”, with the label “Convulsions”. The labels on PALs are for convenience of the user, they are not really required.

The “Intravenous” AKC is also a trigger of a PAL that leads to “Intramuscular”. This PAL is different from Inferential PAL and has pair of parallel bars at its trigger end. This is a sequential PAL, which means that the activity at the trigger end must always ensue after the trigger end activity is complete. In this case, after intravenous magsulf is given, intramuscular is always given.

The top PKC is linked with lower PKC, “Magsulf Followup”, by a sequential PAL. This PAL also has another interesting feature; it has a delay of 1 Hour, which means that after the prior activity is over the next activity is triggered after a delay of 1 hour. All types of PALs can have delay associated with them. For the follow up doses, monitoring is required to see if more doses are required and are safe. If the patient has delivered, Magsulf is not required. If the patient has low urinary output, decreased respiration rate, or diminished reflexes, she is at risk of developing Magsulf toxicity, and Magsulf administration has to be stopped. Since monitoring implies repeatedly making an observation or a set of observations, the “Magsulf Followup” PKC has another PKC, “Monitored Magsulf” nested within it with an inferential PAL connecting to itself at a frequency of one hour, signified by the delay of one hour on the PAL.

Info Panel

When a guideline is loaded, the Info Panel shows information about the guideline. Clicking on one of the KCs and selecting it on the main panel of Protean provides more information about the selected KC. If a KC has a description it is shown in a tool tip, which becomes visible if the mouse cursor is kept over a KC for some time.

Retrieving miscellaneous information (web link)

The PPCs can have information resources associated with them. These are in the form of URLs of the resources. Such information resources are static – which means that they are entered by author/editor of the PPC and the state of the PPC while loaded in Protean does not decide how to filter the contents of the resource. If you click on the “Magsulf Loading” PKC, you will notice that the Literature button on the toolbar becomes enabled. The tool tip of the button shows the URL of the resource associated with the selected PPC.

If you clicked the button, the site specified with the URL will be loaded in your browser. (The default browser is Internet Explorer. You can specify a different browser by going to toolè setup)

Just-in-Time (JIT) Information

In addition to static information resources, the AKCs also provide dynamic information resource access. Such resources are called dynamic or Just-in-Time (JIT) because what information is accessed varies with the state of the AKC and its containers. If you selected one of the AKCs by clicking on it, you will notice that the JIT button (fondly called, Jitton) on the toolbar becomes enabled. Clicking on [Jitton] will open up a Just-in-Time information access window, aptly called ju-JIT-su.  Select the “Intramuscular” AKC and click on the [Jitton]. The possible questions you may have about the activity at that particular stage are listed in the window.  The questions are grouped into different categories depending upon the nature of the AKC from which the JIT window was started. You will later see how attributes of the KC decide what category questions offer.  The questions may be different once the AKC executes or completes execution.

You may select a question and click on the [Answers] button. This button opens up an instance of your browser with PubMed responses suitably tailored for the type of question. You may also select more than one question by holding down the Control-key and selecting additional questions. When you select more than one question, clicking of the [Answers] button opens several instances of the browser each with PubMed responses for every question selected.  You can modify the filters that decide how to frame the PubMed queries by editing the contents of the table, ‘pubmed_filter’ in the Proteus database that is bundled with the distribution.  A tool will be provided in future versions, which will allow editing of the PubMed filters.

Figure 3.

Complexity reduction by collapsing of a KC

A KC, in particular the PKCs, may sometimes contain overwhelming number of nested elements making it difficult to understand the guideline. The KCs may be collapsed to hide its contents. This is done by clicking on the “minimize” button that exists on the upper left corner of every KC. Clicking of the button leads to hiding of the contents and reducing the size of the KC to its minimum, when it reveals only its name and its value. When minimized, the top-left button changes to “maximize”, and clicking of which will restore the KC and its contents to original state. Whether minimized or in normal state, the KC’s behavior remains the same.

Figure 7.

 
____________________