Advanced Tutorial Chapters |
|
|
|
|
|
|
6 |
|
|
|
|
|
Chapter 6 - Complete the Authoring of Guideline
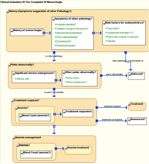
Complete the guideline by introducing KCs in the guideline as per the table below. Refer to the abbreviation keys below.
If you are impatient and want to experiment with this guideline fully created, you can access it by clicking on the [Pick] button of Protean, while keeping the Shift key of your keyboard pressed. The Guideline Selection Dialog will now show the Menorrhagia guideline as the last in the list, from where you can open it.
Key |
Meaning |
AbIT |
Abstraction Inference tool |
AcIT |
Action Inference tool |
GL |
Guideline |
AKC |
Atomic KC |
PKC |
Process KC |
Bool |
Boolean |
Str |
String |
UIT |
User Inference tool |
BSP |
BeanShell for Proteus Inference tool (BeanShellProteus) |
Empty cells in the table mean that a value is not appropriate for that cell. The empty cells are because an AKC cannot have an AbIT, a DE can have neither AbIT nor AcIT, and only String datatype PPCs can have permissible values, therefore no other types have any permissible value. In brief, all the PPCs are of the Boolean type except the Data Element “Uterine size”, which is of the string type. “Uterine size” is therefore also the only PPC that has permissible values. The guideline itself and Process KC “Anemia management” are the only KC that have action inference tools. The former has BeanShell for Proteus and the latter has User Inference tool. All the KCs that have no contents have User Inference tool as their abstraction inference tools.
Type |
Name |
Data Type |
Values |
AbIT |
AcIT |
GL |
Clinical Evaluation Of The Complaint Of Menorrhagia |
Bool |
|
None |
BSP |
PKC |
|
History (Symptoms suggestive of other Pathology?) |
Bool |
|
BSP |
None |
AKC |
|
|
History of menorrhagia? |
Bool |
|
UIT |
|
AKC |
|
|
Symptoms of other pathology? |
Bool |
|
BSP |
|
DE |
|
|
|
Irregular bleeding? |
Bool |
|
|
|
DE |
|
|
|
Sudden change in blood loss? |
Bool |
|
|
|
DE |
|
|
|
Intermenstrual bleeding? |
Bool |
|
|
|
DE |
|
|
|
Post coital bleeding? |
Bool |
|
|
|
DE |
|
|
|
Dyspareunia? |
Bool |
|
|
|
DE |
|
|
|
Premenstrual pain |
Bool |
|
|
|
AKC |
|
|
Risk factors for endometrial ca? |
Bool |
|
BSP |
|
DE |
|
|
|
Tamoxifen? |
Bool |
|
|
|
DE |
|
|
|
Unopposed estrogen rx? |
Bool |
|
|
|
DE |
|
|
|
Polycystic ovarian syndrome? |
Bool |
|
|
|
DE |
|
|
|
Obesity |
Bool |
|
|
|
PKC |
|
Pelvic abnormality? |
Bool |
|
BSP |
None |
AKC |
|
|
Significant uterine enlargement? |
Bool |
|
BSP |
|
DE |
|
|
|
Uterine size |
Str |
- Normal
- 8-10 wks
- 6-8 wks
- 10 wks or more
- Bulky |
|
|
AKC |
|
|
Other pelvic abnormality? |
Bool |
|
BSP |
|
DE |
|
|
|
Pelvic mass |
Bool |
|
|
|
DE |
|
|
|
Pelvic tenderness? |
Bool |
|
|
|
AKC |
|
Referred? |
Bool |
|
UIT |
|
PKC |
|
Treatment required? |
Bool |
|
BSP |
None |
PKC |
|
|
Anemia? |
Bool |
|
BSP |
None |
AKC |
|
|
|
Blood Count (anemia?) |
Bool |
|
UIT |
|
AKC |
|
|
Treatment requested |
Bool |
|
UIT |
|
PKC |
|
Anemia management |
Bool |
|
UIT |
UIT |
PKC |
|
|
Anemia? |
Bool |
|
BSP |
None |
AKC |
|
|
|
Blood Count (anemia?) |
Bool |
|
BSP |
|
PKC |
|
|
Anemia treatment |
Bool |
|
UIT |
None |
PKC |
|
Treatment |
Bool |
|
BSP |
None |
AKC |
|
Reassured? |
Bool |
|
UIT |
|
The guideline, when completed should look something like the following figure.
Figure 6.

|