| |
Advanced Tutorial Chapters |
|
|
|
|
|
|
|
|
|
9 |
|
|
Chapter 9 - Getting MeSH terms from UMLS Knowledge Source Server
In the “Enhance the JIT Functionality” section, the items entered were decided by you. However, it would much more useful if you could get such terms from more complete sources like MeSH, if you want the JIT functionality to search online resources (such as PubMed). Protean allows you to look for MeSH terms in the UMLS Knowledge Source Server of NLM to get the most appropriate term.
Please note, for this functionality you have to be a UMLS licensee and you will need to register your computer’s IP address at the NLM’s UMLS KSS site.
- Open the PPC Editor for the Guideline by clicking on the background. Go to the “Knowledge Tab”, and in the “Disease” field enter “Hypermenorrhoea” and then click on the button [=] next to the field. In a few seconds, you will notice that the text that you had entered has changed to “Menorrhagia” because Protean retrieved all the MeSH equivalents of the term you entered and returned the top one in the list. Thus, the [=] is for getting the best guess semantic MeSH term from UMLS.
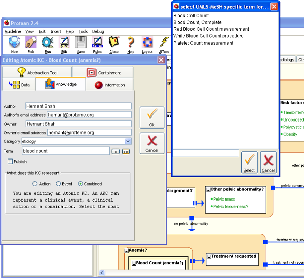
- The button [><] next to [=] button is to allow you to pick up the term from a list. The [><] button opens up a dialog and shows all the terms that are similar to the one you entered, from which you can pick one. Open the PPC Editor for the Atomic KC “Blood Count (anemia?)”. In the “Term” field enter “blood count” and then press the [><] button. With a few moments, a dialog will open with all the variations of the term “blood count” listed. Select one from the list and click [Select] to use that term in the PPC’s term field.
Figure 7.

- The features that utilize access the UMLS Knowledge Source Server are not very useful currently and may be somewhat unpredictable depending on the response of the UMLS servers.
- Though utilization of concepts from UMLS has been described in the context of JIT functionality, the ability to categorize PPCs in this manner will be used in future versions of Protean to provide many other capabilities including semantic discovery, search, navigating repositories of KCs etc.
|